Password Storage

Overview

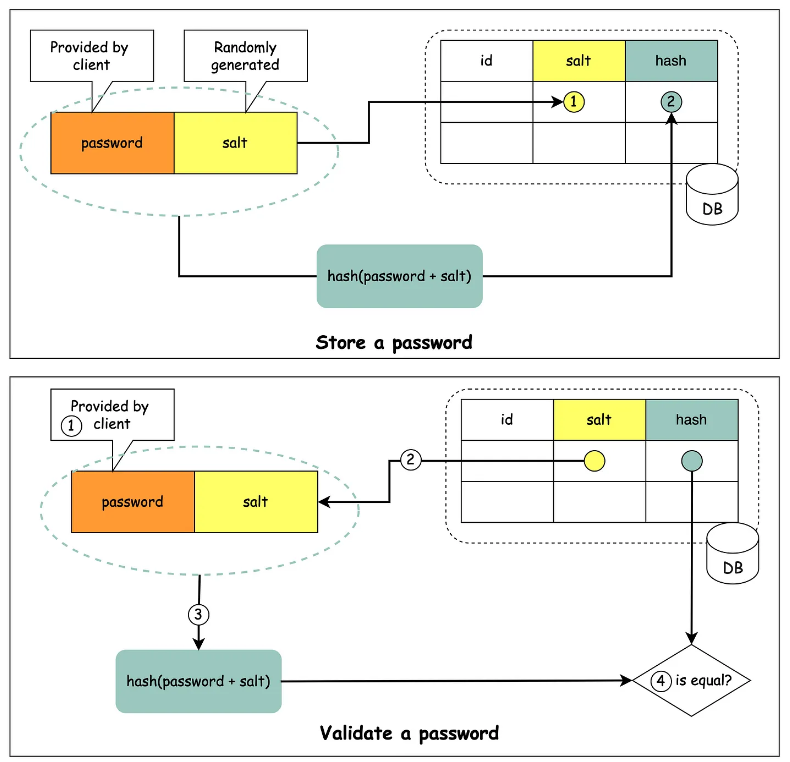
Password Storage Solution

Things Not To Do

🔹 Storing passwords in plain text is not a good idea because anyone with internal access can see them.

🔹 Storing password hashes directly is not sufficient because it is prone to precomputation attacks, such as rainbow tables.

🔹 To mitigate precomputation attacks, we salt the passwords.